提供3000多款全球软件/控件产品
针对软件研发的各个阶段提供专业培训与技术咨询
根据客户需求提供定制化的软件开发服务
全球知名设计软件,显著提升设计质量
打造以经营为中心,实现生产过程透明化管理
帮助企业合理产能分配,提高资源利用率
快速打造数字化生产线,实现全流程追溯
生产过程精准追溯,满足企业合规要求
以六西格玛为理论基础,实现产品质量全数字化管理
通过大屏电子看板,实现车间透明化管理
对设备进行全生命周期管理,提高设备综合利用率
实现设备数据的实时采集与监控
利用数字化技术提升油气勘探的效率和成功率
钻井计划优化、实时监控和风险评估
提供业务洞察与决策支持实现数据驱动决策
翻译|使用教程|编辑:吴园园|2019-08-19 14:17:43.387|阅读 531 次
概述:组件模型说明了将用于构建系统的软件组件。
#慧都22周年庆大促·界面/图表报表/文档/IDE/IOT/测试等千款热门软控件火热促销中>>
相关链接:
Enterprise Architect是一个对于软件系统开发有着极好支持的CASE软件(Computer Aided Software Engineering)。EA不同于普通的UML画图工具(如VISIO),它将支撑系统开发的全过程。在需求分析阶段,系统分析与设计阶段,系统开发 及部署等方面有着强大的支持,同时加上对10种编程语言的正反向工程,项目管理,文档生成,数据建模等方面。可以让系统开发中各个角色都获得最好的开发效率。
组件模型说明了将用于构建系统的软件组件。这些可以从类模型构建,并从头开始为新系统编写,或者可以从其他项目和第三方供应商引入。组件是较小软件的高级聚合,并为软件构建提供“黑盒”构建块方法。
组件表示法
组件可能类似于ActiveX控件 - 用户界面控件或业务规则服务器。如下图所示绘制组件:

组件图
组件图显示了软件组件,它们的依赖关系,通信,位置和其他条件之间的关系。
接口
组件也可以公开接口。这些是组件广告并可供其他软件组件和类使用的可见入口点或服务。通常,组件由许多内部类和类包组成。它甚至可以由一组较小的组件组装而成。

组件和节点
部署图说明了系统在生产(或测试)环境中的物理部署。它显示了组件的位置,服务器,机器或硬件。它可以说明网络链接,LAN带宽等。

要求
组件可能附有要求以表明其合同义务,它们将在模型中提供哪些服务。需求帮助记录软件元素的功能行为。
约束
组件可能附加约束,这些约束指示它们运行的环境。前置条件指定组件可以执行某些功能之前必须存在的内容; 后置条件表示在组件完成某些工作后将会出现的情况,并且不变量指定在组件生存期内必须保持的值。
方案
场景是对象随时间变化的动作的文本/过程描述,并描述了组件的工作方式。可以创建多个场景来描述基本路径(完美的贯穿)以及异常,错误和其他条件。
可追溯性
您可以通过实现链接指示可追溯性。组件可以实现另一个模型元素(例如,用例),或者组件可以由另一个元素(例如,类的包)实现。通过提供与组件之间的实现链接,您可以映射模型元素之间的依赖关系以及从初始需求到最终实现的可跟踪性。
一个例子
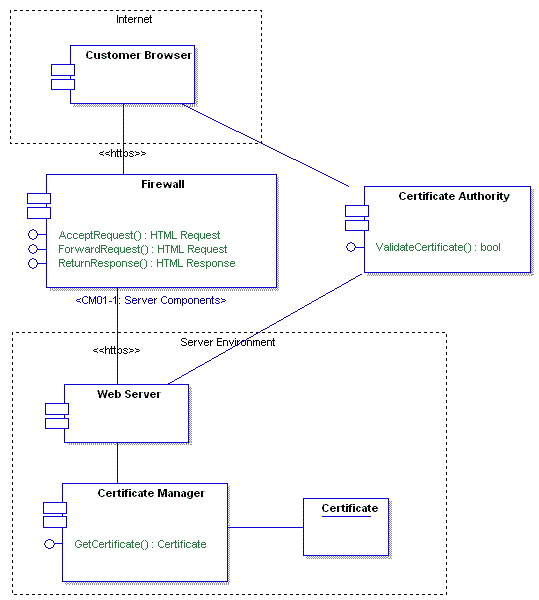
以下示例显示了如何链接组件以提供系统构造的概念/逻辑视图。此示例涉及在线书店的服务器和安全元素。它包括Web服务器,防火墙,ASP页面等元素。
服务器组件
此图说明了需要为在线书店构建的主服务器端组件的布局。这些组件是定制和购买物品的混合物,这些物品将被组装以提供所需的功能。

安全组件
安全组件图显示了安全软件(如证书颁发机构,浏览器,Web服务器和其他模型元素)如何协同工作以确保所提议系统中的安全性规定。

以上就是关于组件模型教程的全部内容,更多Enterprise Architect相关教程资源请点击此处进行了解~
想要购买Enterprise Architect正版授权的朋友可以。
更多精彩内容,欢迎关注下方的微信公众号,及时获取产品最新资讯▼▼▼

本站文章除注明转载外,均为本站原创或翻译。欢迎任何形式的转载,但请务必注明出处、不得修改原文相关链接,如果存在内容上的异议请邮件反馈至chenjj@hmdbvip.cn
文章转载自:



在嵌入式软件测试领域,对交叉编译代码进行单元测试是一大挑战。Parasoft C/C++test作为专业的C/C++测试工具,能够与劳特巴赫Trace32调试器深度集成。下面会详细介绍如何在C++test中配置Trace32调试器,实现对PowerPC架构程序的单元测试,涵盖环境设置、项目导入到测试执行的全过程。
本文将为大家介绍如何使用DevExpress WinForms数据网格控件实现摘要文本的格式化,欢迎下载最新版组件体验!
Parasoft C/C++test作为一款功能强大的自动化测试工具,为嵌入式开发提供了全面的测试解决方案。特别是在CCS开发环境中,C++test能够无缝集成,为F2812等DSP项目提供专业的单元测试支持。下面将介绍如何在CCS3环境下配置和使用C++test进行F2812项目的单元测试。
在嵌入式开发中,尤其是基于ARM架构的安全关键领域,单元测试是验证代码在目标硬件上运行时行为正确性的关键环节,对于保障最终产品的可靠性至关重要。下面将介绍如何利用Parasoft C/C++test开展单元测试,包括配置、执行及解决可能遇到的许可证问题,完成从静态检查到动态运行的完整测试闭环。
服务电话
重庆/ 023-68661681
华东/ 13452821722
华南/ 18100878085
华北/ 17347785263
客户支持
技术支持咨询服务
服务热线:400-700-1020
邮箱:sales@hmdbvip.cn
关注我们
地址 : 重庆市九龙坡区火炬大道69号6幢
永利最大(官方)网站