永利最大(官方)网站

TMS IntraWeb Security System (产品编号:11736)

为IntraWeb应用程序开发的用户权限管理系统

标签:用户管理安全管理IntraWeb

开发商: tmssoftware

当前版本: v1.9.2

产品类型:控件

产品功能:工业数据采集软件

平台语言:VCL

开源水平:不提供源码

本产品的分类与介绍仅供参考,具体以商家网站介绍为准,如有疑问请来电 023-68661681 咨询。

 User-rights management system for your IntraWeb applications.

* 关于本产品的分类与介绍仅供参考,精准产品资料以官网介绍为准,如需购买请先行测试。

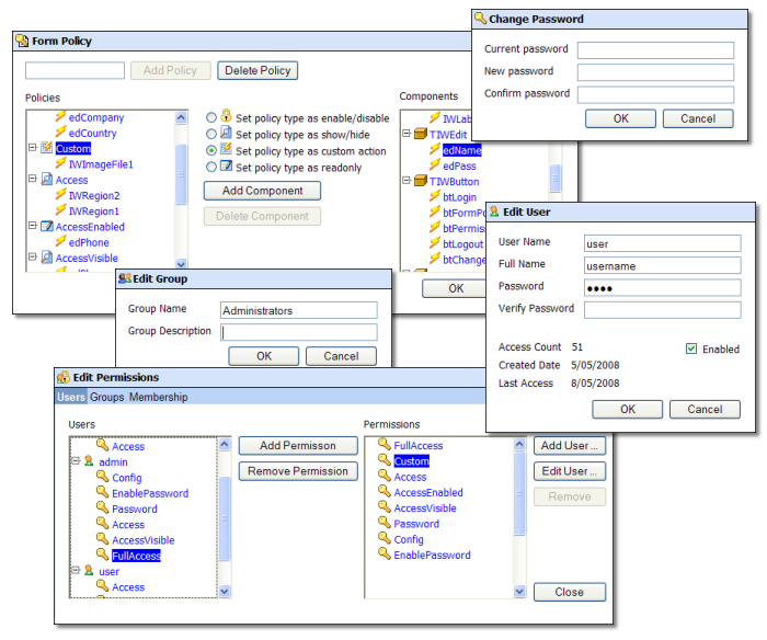
The TMS Security System facilitates the definition of user rights on a menu or form level. In its user management features the TMS IntraWeb Security System relies on user/group profiles stored in a database.

The users can be grouped and can inherit rights in this way. Thereby you can integrate a highly sophisticated and close grained user management that closes all potential loopholes via shortcuts with minimal effort. Only if the user has been granted the specific right by the administrator he can see or use the specific function assigned by the administrator.

The administrator can configure the rights at run-time thereby preventing a restart of the program when changing assignments. For doing so he can use an easy to handle, intuitive GUI that enables the administrator to create new users or to group or delete them directly from the application.

点击查看大图

更新时间:2020-07-07 15:03:32.000 | 录入时间:2008-07-30 09:23:14.000 | 责任编辑:陈俊吉

实时了解产品最新动态与应用

扫码获取中文帮助

相关产品
V-Ray Collection

终级三维渲染和模拟工具集

V-Ray for SketchUp

面向建筑师和设计师的快速且易用的渲染插件。

V-Ray for Rhino

面向建筑设计师,汽车设计师,产品设计师的强大渲染软件。

Chaos Cloud

Chaos Cloud 是一键式云渲染解决方案,只需点击按钮Chaos Cloud 会处理好一切。

V-Ray Render Node

用多台计算机的能力加快单张图片的渲染速度。

扫码咨询


添加微信 立即咨询

电话咨询

客服热线
023-68661681

TOP
PM娱乐城网络现金网站(官方)网站/网页版登录入口/手机版登录入口-最新版(已更新) PM娱乐城最大(官方)网站/网页版登录入口/手机版登录入口-最新版(已更新) 永利外围最新(官方)网站/网页版登录入口/手机版登录入口-最新版(已更新) 网络权威朗驰娱乐大全(官方)网站/网页版登录入口/手机版登录入口-最新版(已更新) 永利真人网上足球(官方)网站/网页版登录入口/手机版登录入口-最新版(已更新) 利记最火十大网(官方)网站/网页版登录入口/手机版登录入口-最新版(已更新) boyu·博鱼权威网络足球(官方)网站/网页版登录入口/手机版登录入口-最新版(已更新) PM娱乐城网上足球(官方)网站/网页版登录入口/手机版登录入口-最新版(已更新)