提供3000多款全球软件/控件产品
针对软件研发的各个阶段提供专业培训与技术咨询
根据客户需求提供定制化的软件开发服务
全球知名设计软件,显著提升设计质量
打造以经营为中心,实现生产过程透明化管理
帮助企业合理产能分配,提高资源利用率
快速打造数字化生产线,实现全流程追溯
生产过程精准追溯,满足企业合规要求
以六西格玛为理论基础,实现产品质量全数字化管理
通过大屏电子看板,实现车间透明化管理
对设备进行全生命周期管理,提高设备综合利用率
实现设备数据的实时采集与监控
利用数字化技术提升油气勘探的效率和成功率
钻井计划优化、实时监控和风险评估
提供业务洞察与决策支持实现数据驱动决策
原创|对比评测|编辑:龚雪|2024-05-30 11:28:31.267|阅读 130 次
概述:数据库管理工具是日常开发中最常使用的软件,方便开发人员远程管理数据。本文将为大家讲诉Devart和Navicat之间的异同,方便你在选择时找到合适自己的工具。
#慧都22周年庆大促·界面/图表报表/文档/IDE/IOT/测试等千款热门软控件火热促销中>>
今天我们向大家推荐的是两个开发环节的主流数据库管理品牌,那么你知道这两款数据库管理软件品牌与
数据库引擎配套的管理软件有什么区别吗?小编这就360°全方位为您解答:
Devart:拥有超过20年的经验,利用最新的技术创造创新的软件产品,专注于创建数据库工具、ALM解决方案、数据提供商、数据集成和备份解决方案以及Web和云服务。Devart是Microsoft银牌应用程序开发合作伙伴和Oracle合作伙伴网络(OPN)专业计划的银牌合作伙伴。
Navicat( PremiumSoft):是一套快速、可靠并价格相当便宜的数据库管理工具,专为简化数据库的管理及降低系统管理成本而设。它的设计符合数据库管理员、开发人员及中小企业的需要。Navicat 是以直觉化的图形用户界面而建的,让你可以以安全并且简单的方式创建、组织、访问并共用信息。
|
数据库 |
||
|---|---|---|
|
Oracle |
|
|
|
MySQL |
|
|
|
SQL Server |
|
|
|
PostgreSQL |
|
|
|
InterBase |
|
|
|
SQLite |
|
|
|
Firebird |
|
|
|
MongoDB Atlas |
|
|
|
阿里云 |
|
|
|
腾讯云 |
|
|
|
华为云 |
|
上表为大家整理了技术市场中常用的、大众的、小众的各种数据库,同时罗列了两家厂商对各种数据库的支持情况,如上图所示,目前款数据库管理软件几乎满足了所有开发者的需求,但是Navicat居然支持阿里云、腾讯云等云数据库的管理,这是很迎合中国的技术市场啊,论用心Navicat还是胜一筹啊!
这次评测呢小编选择了SQLSERVER数据库,虽然Mysql是目前网站开发的主流引擎,但是SQLSERVER呢几乎覆盖了所有小中大型开发需求。
在本测评中小编使用了原生的英文管理界面,大家可以毫无障碍的阅读界面中的所有菜单选项,毕竟所有开发软件的菜单布局都差不多!
在dbForge Studio For SqlServer 数据库设计中,我们可以超级方便的设计表与表之间的主键、外键和索引关系,这种可视化的设计方法让开发人员在设计过程中不仅能够让业务关系更紧密,而且在设计过程中还有二次灵光一现的机会,这对于数据库的设计和优化来说简直太棒了!
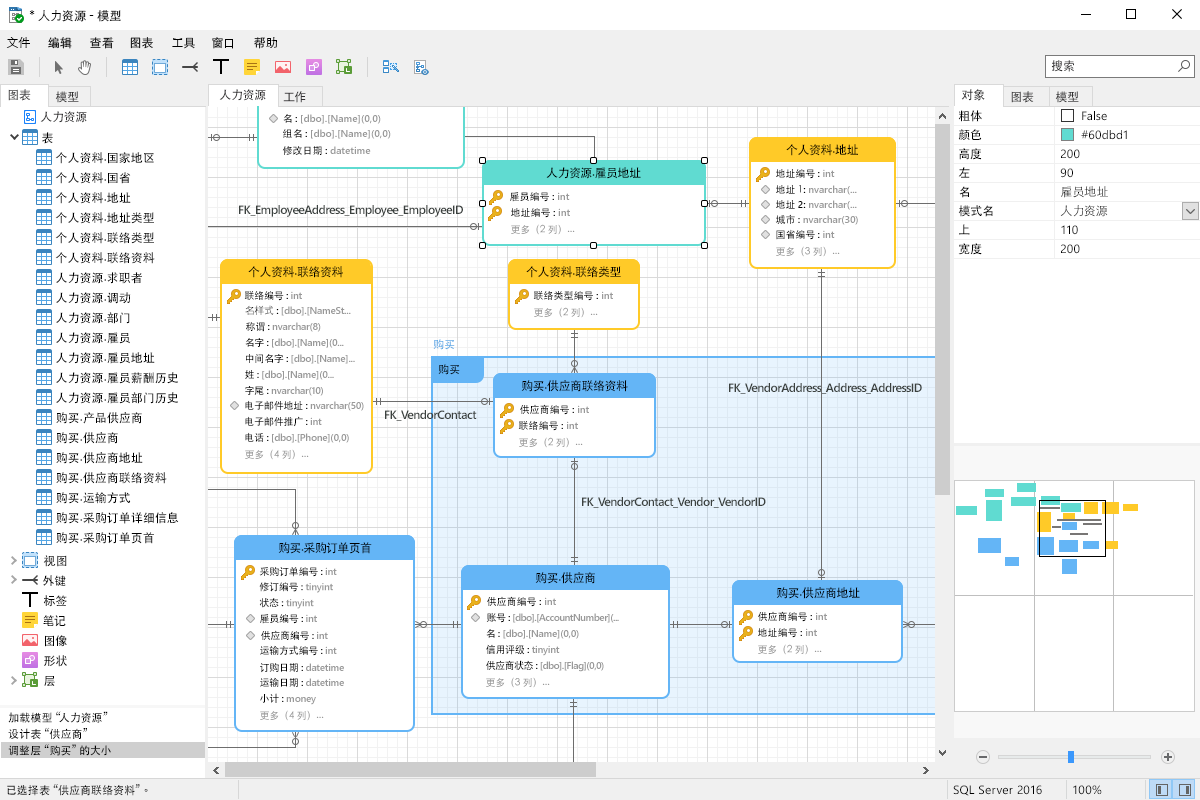
我们再来看Navicat在数据库设计中的表现如何,本次我们试用的是Navicat Premium这一款综合性的数据库管理版本,他包含了所有的数据库引擎管理功能!
在这款软件中我们导入了企业ERP的一个数据库,从上可见这款管理软件的视觉效果是非常不错的,很符合使用人群的审美眼光,但是在视图、外键等设计上远不如dbForge Studio方便和直观。
因此在操作界面这个环节,Navicat的美观程度直接KO了dbForge Studio,但是便捷程度上dbForge Studio是不错的选择。
在dbForge Studio的表设计中我们可以看到,一方面该工具不但继承了原生数据库管理软件的操作习惯,并且同时生成了创建表和主键、索引的SQL语句,这个体验是非常的不错。
我们看到在Navcit Premium工具上,设计的表字段、索引、外键等属性全部分开了,这让新手使用这个工具是非常复杂的,据小编体验设置标识字段,体验也不是特别的优秀。
在桌面系统的安装上,Devart和Navicat Premium 系统均支持Windows、Mac、Linux系统。
通过以上对两大厂商专业工具做出的一些对比,小编个人认为 :
Devart:企业级用户,专业程度较高的用户。Devart能为大型数据集提供全面的解决方案,并设计各种报表以帮助做出合理的决策。
Navicat Premium:个人用户、企业用户,Navicat 设计简单,易于使用,无论你是一个数据库开发人员或新手用户,Navicat 都可以帮助你改善工作流程并提高工作效率。
通过以上的专业对比,我想看到这里的同学们应该对两大厂商有了比较深刻的认识了吧,不管你喜不喜欢,小编还是要客观公正的为这两大品牌打个分,如果您看完后对评分有更专业的看法,欢迎在文末留言!
|
产品系列评分 |
|
|---|---|
|
dbForge Studio for SQL Server |
Navicat for SQL Server |
|
dbForge Studio for MySQL |
Navicat for MySQL |
|
dbForge Studio for Oracle |
Navicat for Oracle |
|
Navicat Premium |
|
本站文章除注明转载外,均为本站原创或翻译。欢迎任何形式的转载,但请务必注明出处、不得修改原文相关链接,如果存在内容上的异议请邮件反馈至chenjj@hmdbvip.cn
文章转载自:慧都网
Navicat Premium 是一套数据库管理工具,让你使用一个程序即可同時连接到 MySQL、MariaDB、SQL Server、SQLite、Oracle 和 PostgreSQL 数据库。

Navicat for Oracle是一套超强的Oracle数据库系统管理工具,包括数据模型工具、数据或结构同步、导入或导出、和报表,令维护数据的进程更容易。


IDC报告显示中国低代码市场AI需求爆发增长,葡萄城活字格成为企业级AI智能体开发与复杂应用构建的优选平台。
在 API 测试工具的选择过程中,很多团队容易陷入“功能堆砌”的误区,却忽略了真正影响效率与质量的关键要素。本文将通过五个核心问题,带你系统化思考工具选型逻辑,并结合 SmartBear ReadyAPI 的实践经验,展示它如何帮助开发、测试和运维团队实现更高效、更安全的 API 交付。
从类Excel交互,到大数据渲染、再到复杂报表展示,不同项目对表格的需求千差万别。今天这篇文章,将为你详细解析Jspreadsheet、AG Grid、SpreadJS三个知名前端表格控件各自擅长什么?哪款最适合你的业务场景?带你快速理清选型思路。
AnyDesk 精心设计了阶梯式的功能版本:孤勇版(适合单兵作战的专业用户)、先锋版(小团队开拓者)、群雄版(多团队/复杂需求领航者)以及企业版(集团化定制管理)。
相关产品
Navicat Premium 是一套数据库管理工具,让你使用一个程序即可同時连接到 MySQL、MariaDB、SQL Server、SQLite、Oracle 和 PostgreSQL 数据库。
Navicat for OracleNavicat for Oracle是一套超强的Oracle数据库系统管理工具,包括数据模型工具、数据或结构同步、导入或导出、和报表,令维护数据的进程更容易。
Navicat for MySQLNavicat for MySQL 是一套管理和开发 MySQL 或 MariaDB 的理想解决方案。
dbForge Studio for MySQLdbForge Studio for MySQL是与专业化MySQL数据库紧密相连的先进开发环境。
dbForge Studio for OracledbForge Studio for Oracle是功能强大的数据库开发环境。
最新文章 MORE
永利最大(官方)网站相关的文章 MORE
服务电话
重庆/ 023-68661681
华东/ 13452821722
华南/ 18100878085
华北/ 17347785263
客户支持
技术支持咨询服务
服务热线:400-700-1020
邮箱:sales@hmdbvip.cn
关注我们
地址 : 重庆市九龙坡区火炬大道69号6幢
永利最大(官方)网站