永利最大(官方)网站

如何在SOLIDWORKS管理报告中显示SOLIDWORKS PDM工作流程状态

原创|Solidworks资讯|编辑:李燕|2019-12-13 11:57:16.003|阅读 731 次

概述:有时您可能需要管理中的物料清单报告来显示SOLIDWORKS PDM工作流程状态。为此,需要进行一些附加的设置工作。

#慧都22周年庆大促·界面/图表报表/文档/IDE/IOT/测试等千款热门软控件火热促销中>>

相关链接:

有时您可能需要管理中的物料清单报告来显示SOLIDWORKS PDM工作流程状态。为此,需要进行一些附加的设置工作。

要在“管理”报告中显示PDM工作流状态,您首先需要创建一个PDM变量并将其添加到数据卡。为避免进行任何手动更改,该文本框应为只读状态,并具有新添加文件的第一个工作流状态的默认值。在下图中,创建了一个名为“ PDM Status”的变量,并将其连接到数据卡上的文本框。文本框是只读的,其默认值是第一个工作流程状态“开发”

微信图片_20191213114502_meitu_2.jpg


编辑工作流程并修改转换,以包括将“ PDM Status”变量设置为目标状态名称的操作。每当文件更改状态时,将动作添加到所有转换将更新变量。

image.png

在“管理”中,编辑PDM对象(“选项”>“管理选项”>“结构”>“文档和记录”,然后编辑PDM库)。在向导的“连接”页面上,选择“启用同步并获取所有PDM对象”并运行同步。

微信图片_20191213114718_meitu_3.jpg

现在将在“字段”页面上看到“ PDM状态”变量。

image.png

在“物料清单”页面上,编辑BOM表并创建一个新字段。

image.png

新字段将是“映射字段”。

image.png

在选项选项卡下,您需要将字段映射到文件的字段。

image.png

在“视图”选项卡上,编辑视图,并将“ PDM状态”字段设置为可见。

image.png

在“报告”页面上,编辑报告。

image.png

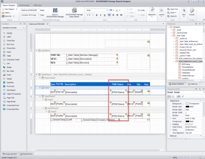
将PDM状态列添加到报告中。

image.png

现在,在通过PDM工作流程转换文件之后,“管理”报告现在将包含PDM状态。

image.png


重庆慧都科技有限公司 是 正版SOLIDWORKS 西南片区正式授权经销商,拥有负责正版SOLIDWORKS免费试用,咨询,销售,技术支持,售后于一体的专业团队,旨在为企业提供一站式的三维设计解决方案。

更详细的版本报价比较?欢迎咨询我们的 ~或者直接拨打023-68661681

 SOLIDWORKS免费视频教程/案例/DEMO/资讯持续更新中,敬请关注慧都SolidWorks公众号!

8cm.jpg


标签:

本站文章除注明转载外,均为本站原创或翻译。欢迎任何形式的转载,但请务必注明出处、不得修改原文相关链接,如果存在内容上的异议请邮件反馈至chenjj@hmdbvip.cn


为你推荐

  • 推荐视频
  • 推荐活动
  • 推荐产品
  • 推荐文章
  • 慧都慧问
扫码咨询


添加微信 立即咨询

电话咨询

客服热线
023-68661681

TOP
PM娱乐城网络现金网站(官方)网站/网页版登录入口/手机版登录入口-最新版(已更新) PM娱乐城最大(官方)网站/网页版登录入口/手机版登录入口-最新版(已更新) 永利外围最新(官方)网站/网页版登录入口/手机版登录入口-最新版(已更新) 网络权威朗驰娱乐大全(官方)网站/网页版登录入口/手机版登录入口-最新版(已更新) 永利真人网上足球(官方)网站/网页版登录入口/手机版登录入口-最新版(已更新) 利记最火十大网(官方)网站/网页版登录入口/手机版登录入口-最新版(已更新) boyu·博鱼权威网络足球(官方)网站/网页版登录入口/手机版登录入口-最新版(已更新) PM娱乐城网上足球(官方)网站/网页版登录入口/手机版登录入口-最新版(已更新)