提供3000多款全球软件/控件产品
针对软件研发的各个阶段提供专业培训与技术咨询
根据客户需求提供定制化的软件开发服务
全球知名设计软件,显著提升设计质量
打造以经营为中心,实现生产过程透明化管理
帮助企业合理产能分配,提高资源利用率
快速打造数字化生产线,实现全流程追溯
生产过程精准追溯,满足企业合规要求
以六西格玛为理论基础,实现产品质量全数字化管理
通过大屏电子看板,实现车间透明化管理
对设备进行全生命周期管理,提高设备综合利用率
实现设备数据的实时采集与监控
利用数字化技术提升油气勘探的效率和成功率
钻井计划优化、实时监控和风险评估
提供业务洞察与决策支持实现数据驱动决策
翻译|使用教程|编辑:陈津勇|2019-11-08 13:13:34.683|阅读 365 次
概述:JPA帮助控制数据库表中POJO的映射。这是一种持久性规范,现已成为Java EE 5规范的一部分。通过本文,您将了解如何配置一个JPA项目、逆向工程实体和数据库中的DAOS、使用高级实体编辑工具和Spring-JPA集成。
#慧都22周年庆大促·界面/图表报表/文档/IDE/IOT/测试等千款热门软控件火热促销中>>
相关链接:
1、配置JPA项目
JPA是类似于Hibernate的持久性规范,已成为Java EE 5规范的一部分。JPA使用Java 5注释来控制将普通Java类(POJO)映射到数据库表。
您可以通过创建任意受支持的基础项目类型(例如Java或Web项目)来创建启用JPA的项目,然后从MyEclipse菜单中将JPA构面添加到该项目中。右键单击该项目即可添加JPA构面,然后从菜单中选择MyEclipse > Project Facets > Install JPA Facet。同时,还可以通过打开项目的“Project Facets”属性,同时向项目添加多个构面。

提供持久性
MyEclipse为OpenJPA、Hibernate和EclipseLink JPA提供程序提供支持。

数据库配置
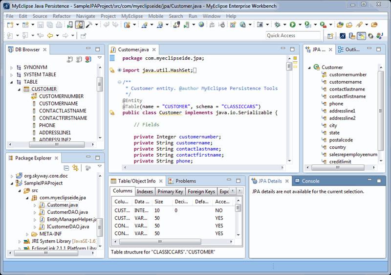
将项目与数据库和架构相关联,为设计时工具提供支持。如下图所示,项目与本地MyEclipse Derby数据库的数据库驱动程序关联。

除了可以依赖MyEclipse附带的库,还可以单击下载图标
添加要包含在项目中的用户库。

同时,您还可以右键单击该项目从菜单中选择“Properties”,展开MyEclipse > Project Facets,然后选择Java Persistence,打开Java Persistence properties页面随时更改JPA项目的数据库驱动程序关联。

2、从数据库反向工程实体和DAO
右键单击一个JPA项目,然后从菜单中选择“Generate Entities & DAOs”。您可以选择使用MyEclipse逆向工程工具或DALI实体生成器进行选择,将启动相应的JPA逆向工程向导。

右键单击DB Browser视图中的表生成实体。

逆向工程过程是完全可定制的。使用JPA逆向工程向导,可以选择要生成的工件以及该工件所基于的数据库表。

MyEclipse还可以生成具有结果分页支持的DAO findBy<property>查询。生成的结果分页API为DAO客户端提供了细粒度的程序控制,可定位到结果集的特定行号并获取n个实体。
以下是逆向工程处理器生成的代码的几个样本片段:

3、高级实体编辑工具
MyEclipse Java持久性透视图
MyEclipse Java Persistence透视图为面向jpa的任务提供了最佳的编辑器和视图布局。

JPA Details视图
通过“JPA Details”视图,可以轻松编辑实体注释。

JPA Diagram编辑器
JPA Diagram编辑器使您可以轻松创建新实体或在现有JPA项目中编辑实体。

JPA Annotation Table和Column Content Assist


JPA Entity Validation
可检测到映射中的错误并在编辑器和“Problems”视图中显示。


可以在项目级别启用或禁用JPA Entity Validator。

4、高级Spring-JPA集成
Spring 2支持
将JPA构面添加到已经具有Spring构面的项目时,您可以选择高级Spring-JPA支持(反之亦然)。这种级别的支持使JPA工具可以与项目的Spring工件一起使用。下图显示了Spring-JPA项目配置向导。

选择Spring-JPA支持,主要bean配置文件,并自定义bean id和事务支持。

逆向工程实体和数据库中的Spring DAO
对于配置为支持高级Spring-JPA功能的项目,除了从数据库架构生成实体类之外,还可以生成与Spring兼容的DAO。在逆向工程过程中,将使用每个DOA类的生成的bean条目更新Spring应用程序上下文文件。
生成Spring DAO:

生成的Spring应用程序上下文文件:

生成的Spring DAO扩展自Spring的JpaDaoSupport:

想进一步了解MyEclips?知你所需,解你所惑!
想与更多人聊MyEclips?加入MyEclipse中国(官方2):742336981畅所欲言吧!
想及时获取MyEclips资讯?扫描下方二维码,MyEclips信息跟你走!

本站文章除注明转载外,均为本站原创或翻译。欢迎任何形式的转载,但请务必注明出处、不得修改原文相关链接,如果存在内容上的异议请邮件反馈至chenjj@hmdbvip.cn
文章转载自:



Parasoft C/C++test是一款专为C/C++代码设计的自动化测试工具,通过静态代码分析、单元测试和运行时错误检测等功能,帮助开发团队在早期发现并修复缺陷,提升代码质量和开发效率 。在实际使用中,尤其是在VC6此类旧版开发环境中执行单元测试时,可能会因环境兼容性问题触发链接错误。
本文主要介绍如何在MVVM应用程序中使用虚拟源,欢迎下载最新版组件体验!
Aspose.Slides for Java使用户能够轻松地操作幻灯片、添加注释和转换文件。其易用性和集成能力提高了工作效率,使开发人员能够专注于更关键的任务。
在嵌入式软件测试领域,对交叉编译代码进行单元测试是一大挑战。Parasoft C/C++test作为专业的C/C++测试工具,能够与劳特巴赫Trace32调试器深度集成。下面会详细介绍如何在C++test中配置Trace32调试器,实现对PowerPC架构程序的单元测试,涵盖环境设置、项目导入到测试执行的全过程。
服务电话
重庆/ 023-68661681
华东/ 13452821722
华南/ 18100878085
华北/ 17347785263
客户支持
技术支持咨询服务
服务热线:400-700-1020
邮箱:sales@hmdbvip.cn
关注我们
地址 : 重庆市九龙坡区火炬大道69号6幢
永利最大(官方)网站